Scan APIs
The Scan APIs consist of the following APIs:
Scan Bulk Data API: A comprehensive API that provides access to the exact and full history of updates and ACS snapshots as recorded on the SV participant node.
Please see the Scan Open API Reference for the full API reference; and see OpenAPI Conventions to learn about the API stability annotations and the contract payload encoding used.
Scan App Overview
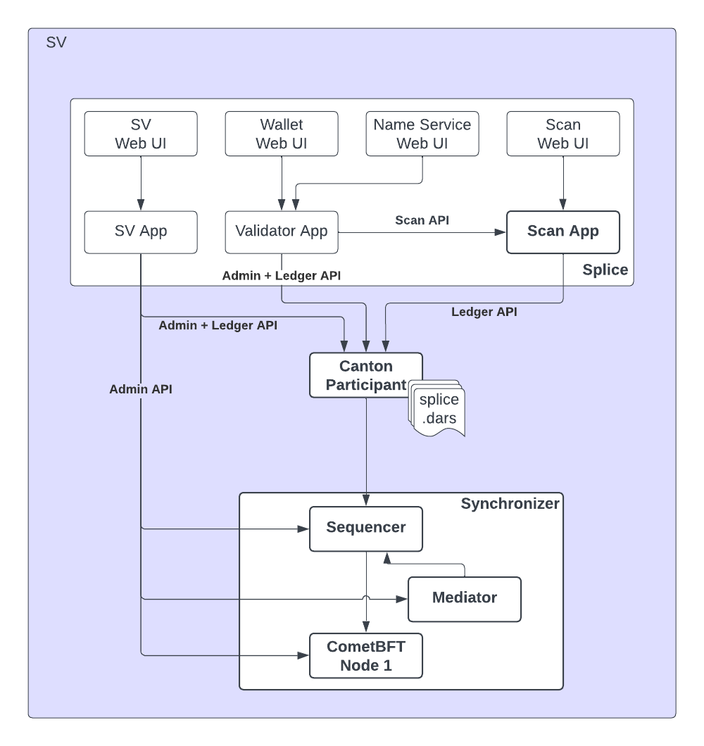
The Scan App serving the Scan APIs is part of a CN Supervalidator (SV) node. The Scan App is shown in the context of an SV node in the following diagram:
The Scan App stores the transaction history, and active contract set as seen by SVs, as well as reference data, for instance how to connect to the Global Synchronizer and which packages to use.
The Scan App ingests updates from the SV Participant node, reconstructs ACS snapshots from the updates and stores this data in a schema that is optimized for several querying scenarios. The Scan API provides access to this data.
The Scan API can be used to integrate third-party apps with the Scan App component of the SV nodes constituting the Global Synchronizer. Examples of such third-party apps are network analytic apps, block explorer apps, or financial accounting integrations.
The Scan App subscribes to the SV participant as the DSO (Decentralized Synchronizer Operations) Daml party, so it only observes sub transactions that involve that party. This includes CC (Canton Coin) transfers and governance operations but excludes most other things. In particular, any custom Daml app that does not interact with CC will be excluded.
You can directly connect to a Scan API hosted by a single SV, or you can read from multiple Scan APIs and compare the results.
The validator node contains a Scan Proxy API that provides BFT reads to Scan APIs hosted by Super Validators.
Comments